Index of /myspace/vendor/php-tuf/composer-stager/docs/translation/

NameLast ModifiedSize
UpParent Directory
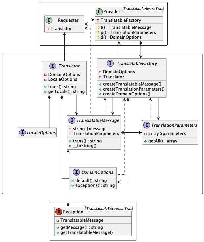
[IMG]detail.png2025-11-17 14:51 52k
Filedetail.puml2025-11-17 14:51 3k
[IMG]exceptions.png2025-11-17 14:51 4k
Fileexceptions.puml2025-11-17 14:51 1k
[IMG]overview.png2025-11-17 14:51 10k
Fileoverview.puml2025-11-17 14:51 1k
[IMG]sequence.png2025-11-17 14:51 28k
Filesequence.puml2025-11-17 14:51 2k
Proudly Served by LiteSpeed Web Server at www.myzedspace.kaytechzm.com Port 443